
Active Query Builder
A component to build SQL queries via the intuitive drag'n'drop interface for users with no SQL experience to enable safe access to data
What is Active Query Builder?
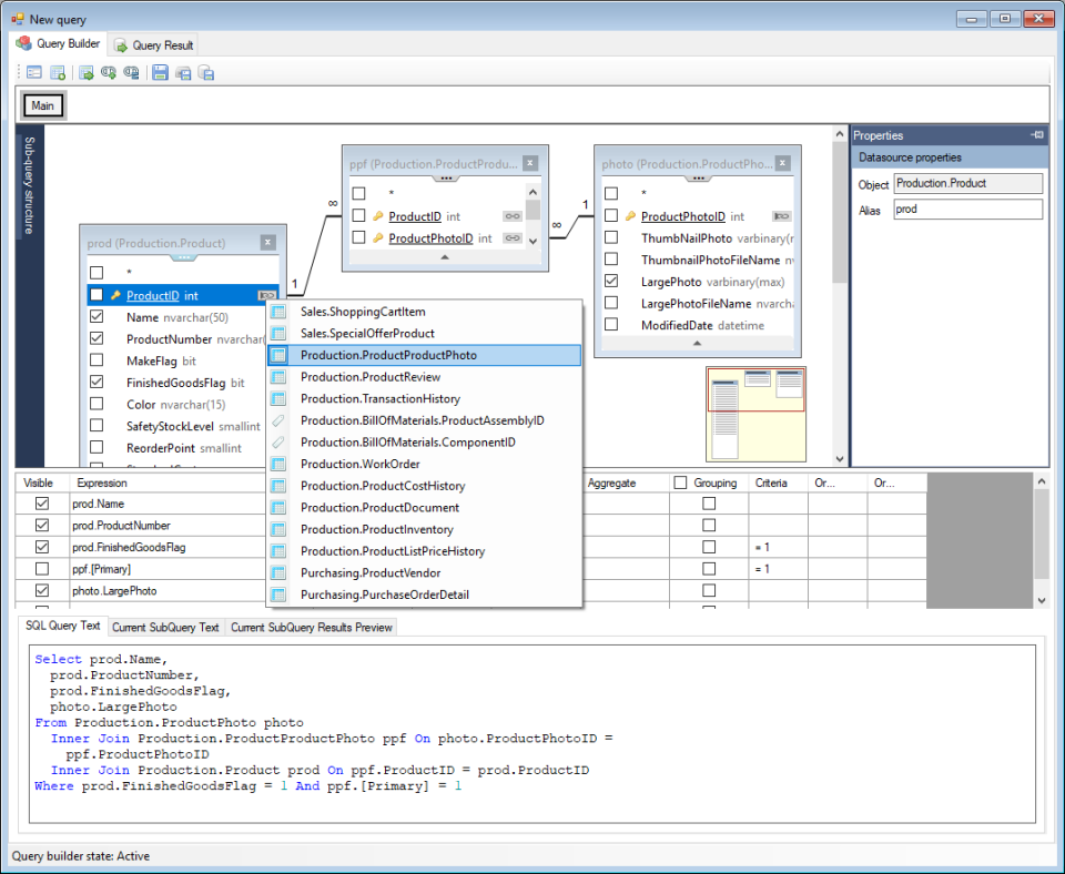
Active Query Builder is a component for business applications which helps users without any SQL experience to work with SQL queries and get data fast. With Active Query Builder, users can get a clear view of database schema and design SQL queries with natural point-and-click actions rather than tedious typing. It works with dozens of database servers, supports lots of SQL dialects and development environments. Programmers get full control over the user's queries to deny unauthorized data access.
Screenshots





Categories
Features
FAQ
The official website of Active Query Builder is https://www.activedbsoft.com/
Active Query Builder is a component for business applications which helps users without any SQL experience to work with SQL queries and get data fast. With Active Query Builder, users can get a clear view of database schema and design SQL queries with natural point-and-click actions rather than tedious typing. It works with dozens of database servers, supports lots of SQL dialects and development environments. Programmers get full control over the user's queries to deny unauthorized data access.
Active Query Builder belongs to the Database category.
Active Query Builder offers features such as Data Migration, Multiple Programming Languages Supported.
No, Active Query Builder does not offer a free trial.
Pricing
Starting at:
$199/one time
Free Trial Available
Reviews(0)
Write a reviewActive Query Builder alternatives

Airtable
Airtable helps small teams organize tasks, projects, and databases with flexible views and integrations. Its most used by marketing, IT, and admin roles for daily workflows. Reviewers say its customization and task editing tools are effective, though...load more

Google Cloud
Google Cloud Platform is cloud-based suite of solutions that allows users to create anything from websites to complex applications for businesses of all sizes across a range of industries. Google Cloud Platform offers a scalable data warehouse powere...load more

MySQL
MySQL is fast, reliable, scalable, and easy to use. It was originally developed to handle large databases quickly and has been used in highly demanding production environment. MySQL Products: MySQL HeatWave, our fully managed database service, for OL...load more

Microsoft SQL Server
Database and analysis offering for rapidly delivering the next generation of scalable e-commerce & line-of-business solutions.

Oracle Database
Oracle database services and products offer customers cost-optimized and high-performance versions of Oracle Database, the world's leading converged, multi-model database management system, as well as in-memory, NoSQL and MySQL databases. Oracle Auto...load more

MongoDB
MongoDB is a modern document model (NoSQL) database that provides unmatched flexibility, scalability, and reliability for managing dynamic and evolving data. Designed to handle structured, semi-structured, and unstructured data, its dynamic schema su...load more

PostgreSQL
Free open source post-relational database system that runs on all major operating systems. PostgreSQL's 25 year development history provides a huge range of features for Developers and DBAs, delivered in a robust software server used world-wide. Post...load more

Quickbase
Quickbase helps small businesses in construction, healthcare, and telecom manage field service workflows, projects, and custom apps with minimal coding. Users value its task scheduling and real-time reporting, but often cite confusing access controls...load more

Formaloo
Formaloo makes it easy to engage your customers through flexible forms, surveys, and apps. Send customized email & SMS notifications, with your branding. Set custom domain on your forms, surveys, apps, and live presentations. Combine charts, forms, t...load more

Caspio
Build secure, scalable cloud apps fast, no code needed. Includes AI, automation, integrations, and full HIPAA, FERPA, GDPR compliance.