
SQL Diagnostic Manager
Monitor, alert, diagnose, and report on the availability and performance of databases for Microsoft SQL Server.
What is SQL Diagnostic Manager?
SQL Diagnostic Manager for SQL Server helps database administrators to find and fix performance problems for Microsoft SQL Server in physical, virtual, and cloud environments. Unlike its competition, it provides effective scalability, advanced SQL query analysis and optimization, prescriptive analysis with corrective SQL scripts, powerful automated alert responses, broad Microsoft PowerShell integration, complete customization, and extensive support for current and legacy SQL Server and Windows.
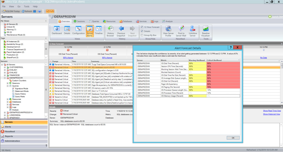
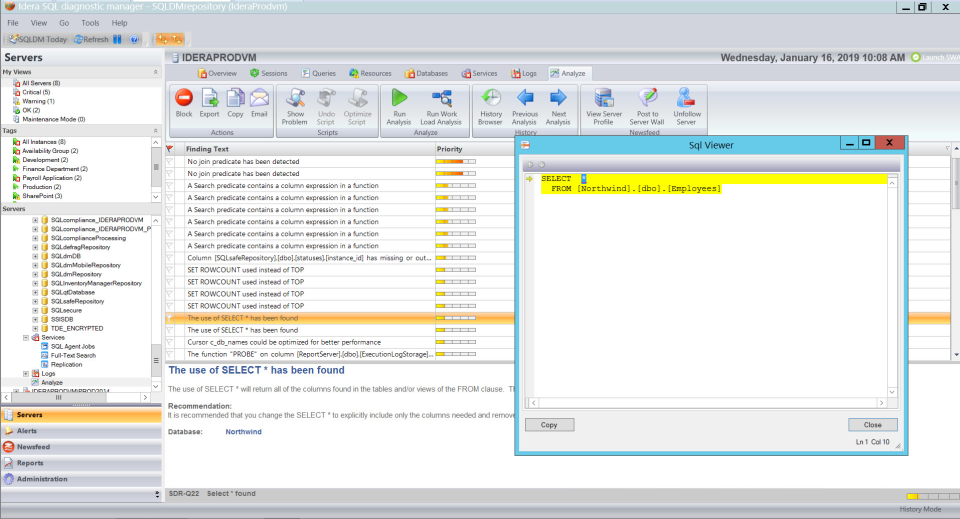
Screenshots





Video
Features
FAQ
The official website of SQL Diagnostic Manager is http://www.idera.com/
SQL Diagnostic Manager for SQL Server helps database administrators to find and fix performance problems for Microsoft SQL Server in physical, virtual, and cloud environments. Unlike its competition, it provides effective scalability, advanced SQL query analysis and optimization, prescriptive analysis with corrective SQL scripts, powerful automated alert responses, broad Microsoft PowerShell integration, complete customization, and extensive support for current and legacy SQL Server and Windows.
SQL Diagnostic Manager belongs to the Database, Database Monitoring category.
SQL Diagnostic Manager offers features such as Backup and Recovery, Data Migration, Multiple Programming Languages Supported, Performance Analysis, Access Controls/Permissions, Alerts/Notifications, Anomaly Detection, Dashboard, Historical Trend Analysis, Performance Monitoring, Query Analysis, Troubleshooting.
No, SQL Diagnostic Manager does not offer a free trial.
Pricing
Starting at:
$1996
Free Trial Available
Reviews(0)
Write a reviewSQL Diagnostic Manager alternatives

Airtable
Airtable helps small teams organize tasks, projects, and databases with flexible views and integrations. Its most used by marketing, IT, and admin roles for daily workflows. Reviewers say its customization and task editing tools are effective, though...load more

Google Cloud
Google Cloud Platform is cloud-based suite of solutions that allows users to create anything from websites to complex applications for businesses of all sizes across a range of industries. Google Cloud Platform offers a scalable data warehouse powere...load more

MySQL
MySQL is fast, reliable, scalable, and easy to use. It was originally developed to handle large databases quickly and has been used in highly demanding production environment. MySQL Products: MySQL HeatWave, our fully managed database service, for OL...load more

Microsoft SQL Server
Database and analysis offering for rapidly delivering the next generation of scalable e-commerce & line-of-business solutions.

Oracle Database
Oracle database services and products offer customers cost-optimized and high-performance versions of Oracle Database, the world's leading converged, multi-model database management system, as well as in-memory, NoSQL and MySQL databases. Oracle Auto...load more

MongoDB
MongoDB is a modern document model (NoSQL) database that provides unmatched flexibility, scalability, and reliability for managing dynamic and evolving data. Designed to handle structured, semi-structured, and unstructured data, its dynamic schema su...load more

PostgreSQL
Free open source post-relational database system that runs on all major operating systems. PostgreSQL's 25 year development history provides a huge range of features for Developers and DBAs, delivered in a robust software server used world-wide. Post...load more

Datadog
Datadog helps small tech-driven teams stay ahead of infrastructure issues with real-time alerts, fast log analysis, and cloud monitoring. Its commonly used by IT and engineering teams in SaaS and cloud-native environments. While users value its depth...load more

Quickbase
Quickbase helps small businesses in construction, healthcare, and telecom manage field service workflows, projects, and custom apps with minimal coding. Users value its task scheduling and real-time reporting, but often cite confusing access controls...load more

Site24x7
Track the performance of Windows, Linux, FreeBSD, and OS X servers with more than 60 performance metrics including CPU, disk, memory, thread, and handle count of processes and services. In addition to monitoring servers, install ready-to-use 50+ plug...load more