
VSoft archITekt
VSoft archITekt is an integrated low-code platform for software development that allows building solutions visually quickly & easily.
What is VSoft archITekt?
VSoft archITekt is an integrated low-code platform that supports companies internal development capabilities. It provides the possibility to build E2E business applications by setting up data model, integrations, data processing, workflows, algorithms, and user interface all in a fast and easy manner. The platform replaces a number of specialized tools and covers multiple business use-cases, from the simplest to the most complex. The developer license is free!
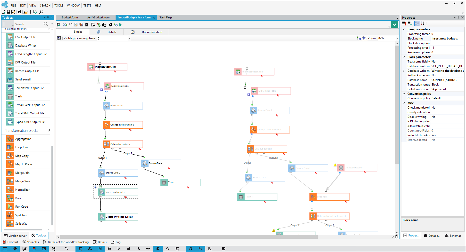
Screenshots





Categories
Features
FAQ
The official website of VSoft archITekt is https://www.vsoft.pl/en/
VSoft archITekt is an integrated low-code platform that supports companies internal development capabilities. It provides the possibility to build E2E business applications by setting up data model, integrations, data processing, workflows, algorithms, and user interface all in a fast and easy manner. The platform replaces a number of specialized tools and covers multiple business use-cases, from the simplest to the most complex. The developer license is free!
VSoft archITekt belongs to the Application Development, Business Process Management, Document Generation, Low Code Development Platform category.
VSoft archITekt offers features such as Access Controls/Permissions, API, Deployment Management, Graphical User Interface, Integrated Development Environment, Task Management, Business Process Automation, Data Import/Export, Drag & Drop, Process Modeling & Designing, Third-Party Integrations, Workflow Management, Templates, Collaborative Development, Integrations Management, Visual Modeling, Web/Mobile App Development.
No, VSoft archITekt does not offer a free trial.
Pricing
Starting at:
€199/per month
Free Trial Available
Reviews(0)
Write a reviewVSoft archITekt alternatives

Trello
Trello is a visual project management tool favored by small businesses in marketing, IT services, and design. Its intuitive Kanban boards and drag-and-drop tasks make organizing work simple. Users highlight its ease of use and collaboration features,...load more

Google Workspace
Google Workspace's word processing for teams. Work on a single document with team members or people outside your company. See edits as others type, communicate through built-in chat and ask questions by including comments. Create, edit and share docs...load more

Jira
Jira is particularly well suited to software development and agile teams. Its versatility, however, extends beyond software development to product management, IT operations, and customer support, and it offers robust issue tracking and task managemen...load more

Wix
Wix empowers small businesses to build and manage websites quickly. Most users rely on it for designing, blogging, and marketing. Its drag-and-drop editor and mobile access stand out for ease of use, while limitations in SEO and advanced customizatio...load more

GitHub
Project Management for modern development teams. Understand exactly what work is done and how work is going.

monday.com
monday.com helps small businesses manage projects, tasks, and workflows with customizable boards. Its popular in marketing, IT services, and software services, especially among administrative and creative teams. Users value its team collaboration too...load more

ClickUp
ClickUp helps small businesses manage tasks, projects, and workflows with customizable views and automation tools. Its most used by marketing, IT services, and software services teams. Reviewers value its flexibility and collaboration features, thoug...load more

Adobe Acrobat
Create, edit, convert, sign, and combine documents with Adobe all-in-one PDF and e-signature solution.

Confluence
Confluence helps teams centralize documentation, collaborate in real time, and manage knowledge across departments. Its most used by small businesses in IT and software services. Reviewers highlight real-time editing and structured page trees as stan...load more
