
Corner Bowl Server Manager
Corner Bowl Server Manager an Uptime Monitor software tool that minimizes downtime by proactively notifying IT when systems fail.
What is Corner Bowl Server Manager?
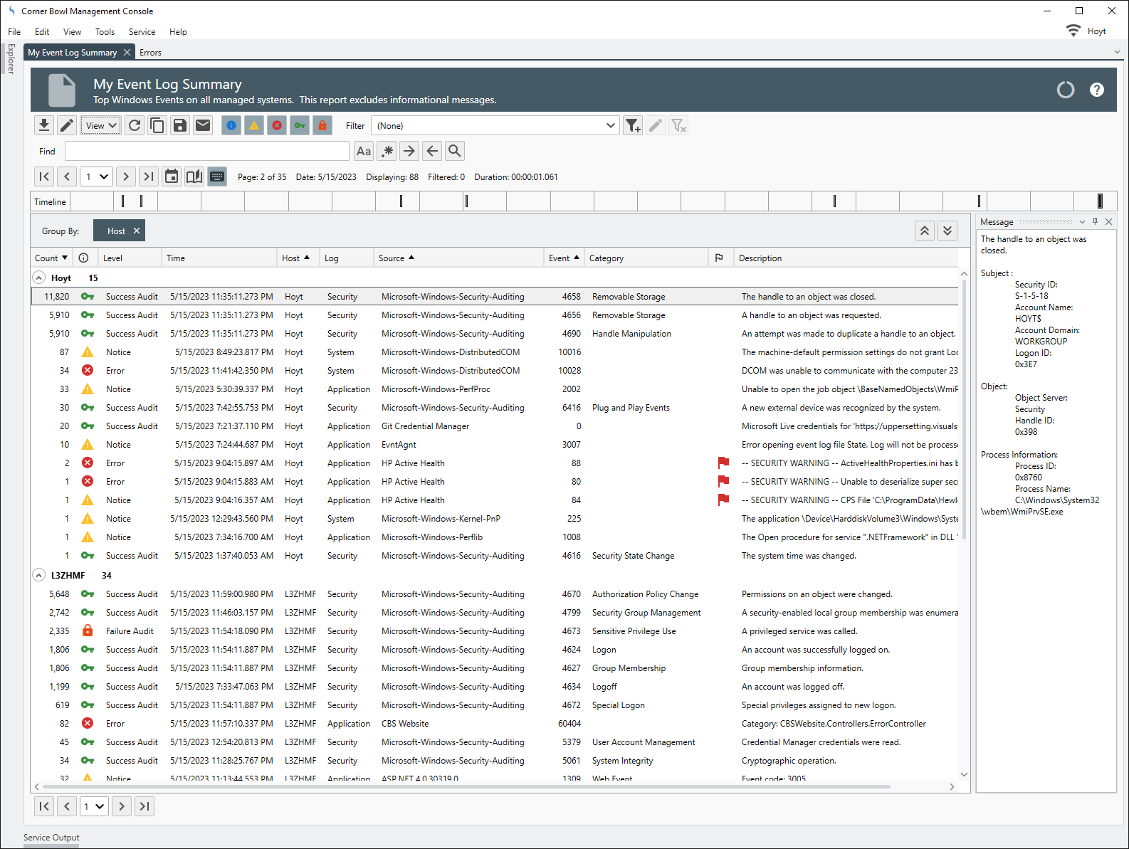
Corner Bowl Server Manager is a SIEM, a centralized log management solution, a network, server and application monitor, an IDS, an IPS and much more. Includes agent-based and agentless centralized management for Windows Event Logs, Linux Audit Logs, Syslogs, Azure AD Audit Logs, W3C logs such as Windows Firewall and IIS Logs and any text-based log. Includes over 100 different compliance reports and over 50 different monitors including FIM, Windows Services, SSL certificates and disk space.
Screenshots





Video
Categories
Features
FAQ
The official website of Corner Bowl Server Manager is https://www.cornerbowlsoftware.com/
Corner Bowl Server Manager is a SIEM, a centralized log management solution, a network, server and application monitor, an IDS, an IPS and much more. Includes agent-based and agentless centralized management for Windows Event Logs, Linux Audit Logs, Syslogs, Azure AD Audit Logs, W3C logs such as Windows Firewall and IIS Logs and any text-based log. Includes over 100 different compliance reports and over 50 different monitors including FIM, Windows Services, SSL certificates and disk space.
Corner Bowl Server Manager belongs to the Network Monitoring, IT Management, Log Management, Network Security, Remote Monitoring and Management, Server Management, Server Monitoring, Website Monitoring category.
Corner Bowl Server Manager offers features such as Bandwidth Monitoring, Dashboard, IP Address Monitoring, Network Analysis, Performance Metrics, Real-Time Data, Server Monitoring, Uptime Reporting, Access Controls/Permissions, Alerts/Notifications, Compliance Management, Real-Time Notifications, Remote Access/Control, Ticket Management, Archiving & Retention, Audit Trail, Data Visualization, Event Logs, Log Collection, Real-Time Monitoring, Server Logs, Threshold Alerts, Visual Analytics, Activity Monitoring, Intrusion Detection System, Threat Response, Configuration Management, For MSPs, Real-time Alerts, Email Monitoring, Maintenance Scheduling, Scheduling, Activity Dashboard, Alerts/Escalation, Performance Monitoring, Reporting/Analytics.
No, Corner Bowl Server Manager does not offer a free trial.
Pricing
Starting at:
$132/one time
Free Trial Available
Reviews(0)
Write a reviewCorner Bowl Server Manager alternatives

Jira
Jira is particularly well suited to software development and agile teams. Its versatility, however, extends beyond software development to product management, IT operations, and customer support, and it offers robust issue tracking and task managemen...load more

TeamViewer
TeamViewer is widely used by small businesses for remote support and desktop access, especially in IT and software services. It stands out for its secure access controls and screen sharing, though pricing and support policies are common concerns. Rec...load more

Box
Box enables small businesses to manage and share files securely across teams and devices. Its favored by administrative and IT roles in smaller organizations for document management and cloud storage. Users highlight its organized file structure and ...load more

monday.com
monday.com helps small businesses manage projects, tasks, and workflows with customizable boards. Its popular in marketing, IT services, and software services, especially among administrative and creative teams. Users value its team collaboration too...load more

Norton AntiVirus
Protecting your data and information is our only concern. Its why Norton makes this bold promise to you: From the moment youre eligible for the Norton Virus Protection Promise, a Norton expert will help keep your devices virus-free or well refund you...load more

Rippling
Rippling is an all-in-one HR and workforce management tool mainly used by small and midsize businesses. It is notable for its global payroll capabilities and the automated onboarding and offboarding functions used to save time. Although its pricing i...load more

Deel
Deel helps manage global payroll, contractor onboarding, and compliance across borders. Its most used by IT and software services teams handling remote work. Youll appreciate its centralized dashboard and electronic signature tools, though pricing an...load more

Wrike
Wrike is a project management platform used by small businesses in IT services, marketing, and education to manage tasks, workflows, and timelines. Users highlight its dashboards and collaboration tools as standout features, while some cite a steep l...load more

Malwarebytes for Business
Malwarebytes for Business is a cybersecurity platform that protects laptops, servers, and mobile devices against threats. The endpoint security portfolio combines layers of protection and threat intelligence to secure organizations from threats, incl...load more

Tableau
Tableau helps people transform data into actionable insights that make an impact. Easily connect to data stored anywhere, in any format. Quickly perform ad hoc analyses that reveal hidden opportunities. Drag and drop to create interactive dashboards ...load more